Passa al contenuto principale

PRORAF

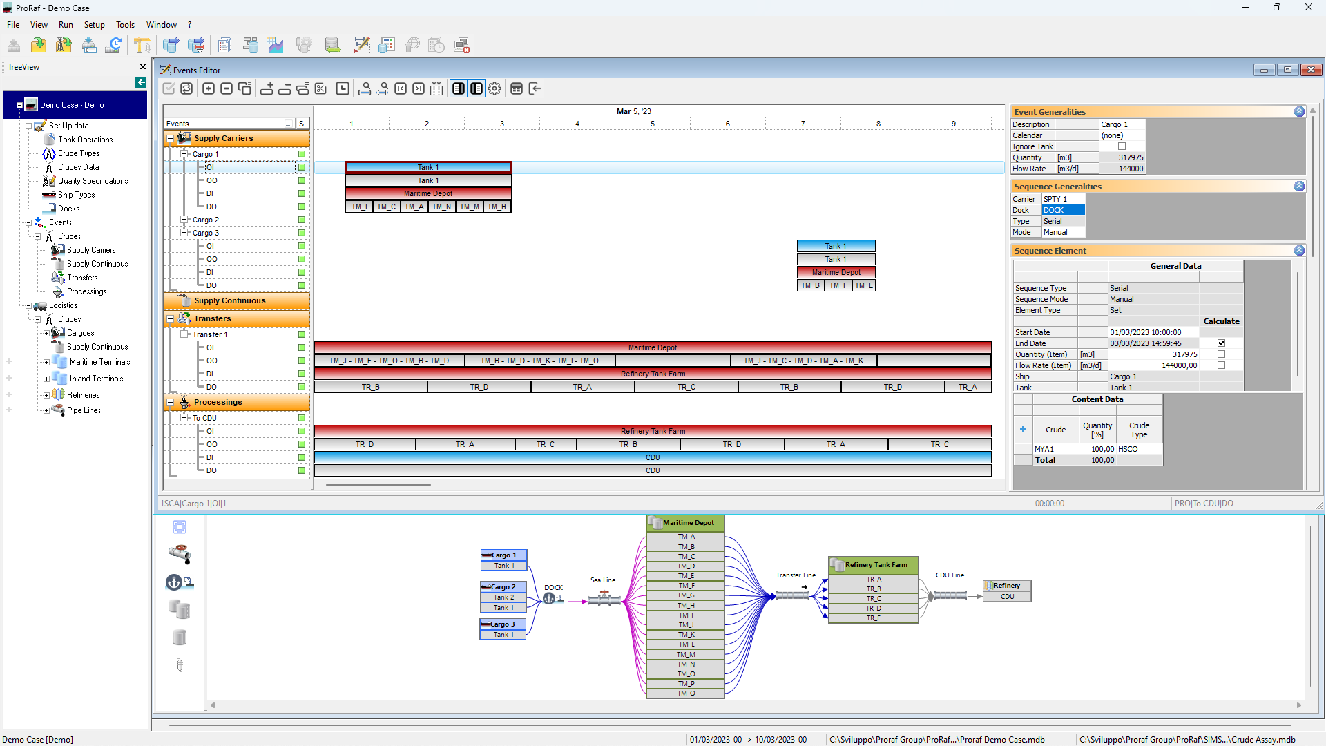
PRORAF simulates the Refinery logistics supporting the scheduling of handling operations. It delivers an intuitive environment with all the features required to formalise and solve the scheduling problem.

Characterisation, simulation and optimisation techniques are integrated to model the logistic network and the specific quality and operative constraints.

PRORAF differentiates from similar tools because the detailed list of operations associated with each transfer event is an output of the simulation rather than an input.

The simulation algorithm can generate the details of transfer operations (quantity, flow rate, origin and destination tanks) based on high-level instructions (e.g. transfer material between tank farms with specific quality constraints) with the result of tremendously reducing the time needed to produce or update the scheduling plan.

The tool models complex logistic networks representing cargoes, berths, tank farms, pipelines, and refineries and can connect with other Prometheus tools like PROLAV and SIMRAF to schedule the processing operations.

Interested in this?